Runtime View
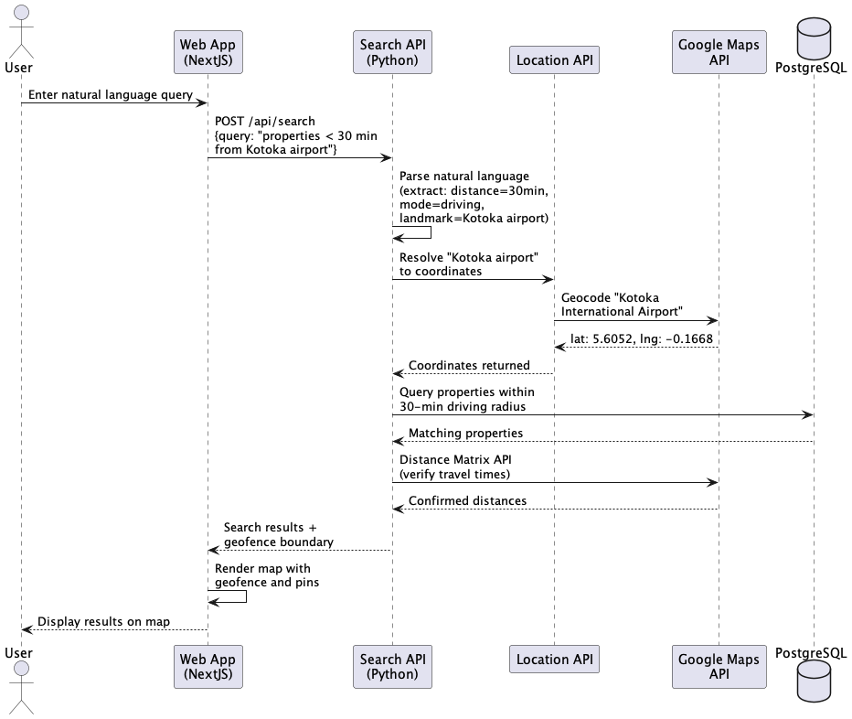
Property Search with Natural Language Query
This scenario shows how a user performs a natural language search such as "I want to see properties less than 30 minutes from Kotoka airport."
Ghana Post Digital GPS Address Decoding
This scenario demonstrates how a property listing uses a Ghana Post Digital GPS address.
User Registration and Property Alert Flow
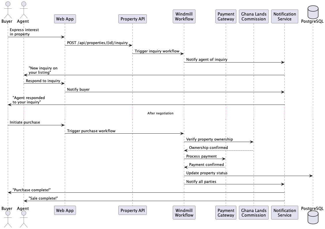
Property Purchase Workflow
Feedback
Was this page helpful?
Glad to hear it! Please tell us how we can improve.
Sorry to hear that. Please tell us how we can improve.